2
Crian
5
1
demonstracao
118
1
118
350_150_0_0_485_100_0_106
(Etapa xx de 29)
Para reutilizar declarações de tipos ou elementos ao definir a interface de atividades, basta que essas declarações estejam em recursos do tipo Schema inclusos no projeto. Os próximos passos demonstram como referenciar tais tipos e elementos.


IMPORTANTE: recursos do tipo Schema representam arquivos XSD (XML Schema Definition). A descrição da estrutura e a criação de arquivos XSD não fazem parte do escopo desse treinamento.

Comece a editar.
Referência (copie para o Mantis o texto em vermelho):
demo_.html?interacao=118
2
demonstracao
119
1
119
0_0_970_749_45_159_51_-16
(Etapa xx de 29)
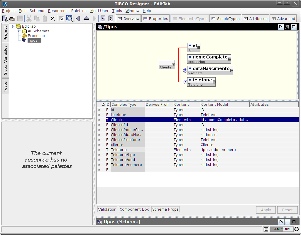
Neste exemplo, Tipos é um recurso do tipo Schema que representa um arquivo XSD incluso no projeto. Nele estão declarados os tipos e elementos que serão referenciados ao se definir a interface das atividades. Assim, pode-se dizer que o recurso Tipos é um esquema compartilhado.
Referência (copie para o Mantis o texto em vermelho):
demo_.html?interacao=119
3
demonstracao
120
1
120
308_73_651_645_0_216_324_10
(Etapa xx de 29)
Quando selecionados, recursos do tipo Schema tem as suas declarações exibidas de forma gráfica e tabular pelo editor de recursos XSD no painel de desenho, por meio do qual é possível criar novas declarações ou alterar as existentes.


NOTA: alguns desenvolvedores, por considerar o editor de recursos XSD do TIBCO Designer pouco intuitivo, preferem abrir e editar esses recursos com ferramentas externas, tal como o editor XSD da IDE Eclipse.

Referência (copie para o Mantis o texto em vermelho):
demo_.html?interacao=120
4
demonstracao
121
1
121
347_449_22_22_0_438_324_14
(Etapa xx de 29)
Os passos a seguir mostram como referenciar tipos declarados em um esquema compartilhado para definir a estrutura dos dados de entrada da atividade Parse XML. Clique no botão Add Child.
Referência (copie para o Mantis o texto em vermelho):
demo_.html?interacao=121
5
demonstracao
122
1
122
595_490_179_21_644_325_14_129
(Etapa xx de 29)
Uma forma de reutilizar um tipo declarado em um esquema compartilhado é associá-lo diretamente ao elemento raiz que define a estrutura dos dados de entrada (o caso deste exemplo) ou saída da atividade. Clique em Element of Type.
Referência (copie para o Mantis o texto em vermelho):
demo_.html?interacao=122
6
demonstracao
123
1
123
592_679_182_22_259_594_324_86
(Etapa xx de 29)
Agora é necessário informar no campo Type que o tipo do elemento selecionado (root) será uma referência a um tipo existente. Clique em XML Type Reference.
Referência (copie para o Mantis o texto em vermelho):
demo_.html?interacao=123
7
demonstracao
124
1
124
328_478_57_20_46_518_285_-16
(Etapa xx de 29)
Perceba que o ícone no lado esquerdo do elemento foi alterado e agora indica que ele é uma referência a um tipo.
Referência (copie para o Mantis o texto em vermelho):
demo_.html?interacao=124
8
demonstracao
125
1
125
876_578_22_29_597_626_286_-16
(Etapa xx de 29)
O próximo passo é selecionar o esquema compartilhado que contém o tipo que será referenciado. Clique no botão Browser resources.
Referência (copie para o Mantis o texto em vermelho):
demo_.html?interacao=125
9
demonstracao
126
1
126
2_105_956_457_262_538_182_-16
(Etapa xx de 29)
Esta é a janela de seleção de recursos. O painel da esquerda filtra os recursos da árvore do projeto e exibe apenas aqueles que podem conter tipos. O painel central exibe os tipos declarados no recurso selecionado e o painel da direita mostra detalhes sobre o tipo selecionado.

Referência (copie para o Mantis o texto em vermelho):
demo_.html?interacao=126
10
demonstracao
127
1
127
17_178_63_19_1_217_13_-16
(Etapa xx de 29)
No painel da esquerda, selecione o recurso que contém o tipo que será referenciado. Clique no recurso Tipos.
Referência (copie para o Mantis o texto em vermelho):
demo_.html?interacao=127
11
demonstracao
128
1
128
796_525_76_27_558_364_270_145
(Etapa xx de 29)
O painel central mostra que o recurso Tipos possuir três tipos declarados no namespace http://serpro.gov.br/tibco/treinamento que podem ser referenciados. Neste exemplo o tipo Cliente será utilizado. Selecione o tipo Cliente e clique no botão OK.
Referência (copie para o Mantis o texto em vermelho):
demo_.html?interacao=128
12
demonstracao
129
1
129
324_450_621_224_0_466_324_16
(Etapa xx de 29)
Agora o elemento root é uma referência ao tipo Cliente declarado no namespace http://serpro.gov.br/tibco/treinamento.


NOTA: visto que o tipo Cliente foi associado ao elemento raiz da estrutura que define a entrada da atividade, não é possível adicionar elementos subordinados ao elemento root.

Referência (copie para o Mantis o texto em vermelho):
demo_.html?interacao=129
13
demonstracao
130
1
130
509_479_433_24_504_302_20_157
(Etapa xx de 29)
Como se trata de uma referência a um tipo, então é possível alterar o nome do elemento que referencia o tipo. Neste caso, o nome foi alterado de root para cliente.
Referência (copie para o Mantis o texto em vermelho):
demo_.html?interacao=130
14
demonstracao
131
1
131
560_411_59_21_436_171_146_219
(Etapa xx de 29)
A estrutura de tipos referenciados não é exibida na aba do editor de esquemas, mas sim na aba que mostra a entrada (Input) ou saída (Output) da atividade.


Como neste exemplo a atividade Parse XML exige a customização da saída de dados, então a estrutura do elemento cliente é exibida na aba Output.

Clique na aba Output.
Referência (copie para o Mantis o texto em vermelho):
demo_.html?interacao=131
15
demonstracao
132
1
132
308_413_657_279_501_469_-16_10
(Etapa xx de 29)
A estrutura do elemento cliente é aquela definida pelo tipo Cliente referenciado.
Referência (copie para o Mantis o texto em vermelho):
demo_.html?interacao=132
16
demonstracao
133
1
133
307_412_655_279_0_465_324_17
(Etapa xx de 29)
Também é possível definir um tipo complexo em um esquema local e associar seus elementos subordinados aos tipos do esquema compartilhado.


Nesse exemplo, o tipo local empregado referencia dois tipos declarados no esquema compartilhado Tipos. O elemento numeroRegistro aponta para o tipo ID e o elemento telefoneContato, que pode se repetir uma ou mais vezes, reaproveita o tipo Telefone.

Referência (copie para o Mantis o texto em vermelho):
demo_.html?interacao=133
17
demonstracao
134
1
134
561_410_59_23_443_323_143_65
(Etapa xx de 29)
Clique na aba Output.
Referência (copie para o Mantis o texto em vermelho):
demo_.html?interacao=134
18
demonstracao
135
1
135
311_413_648_273_492_450_-16_10
(Etapa xx de 29)
Esse é o tipo local empregado. Note que agora é exibida a estrutura dos tipos referenciados na aba Output Editor.
Referência (copie para o Mantis o texto em vermelho):
demo_.html?interacao=135
19
demonstracao
136
1
136
593_509_183_18_254_513_324_4
(Etapa xx de 29)
Outra opção para definir a estrutura dos dados da interface de uma atividade é referenciar elementos declarados em um esquema compartilhado. Isso pode ser feito definindo XML Element Reference como conteúdo do elemento selecionado. Clique em XML Element Reference.
Referência (copie para o Mantis o texto em vermelho):
demo_.html?interacao=136
20
demonstracao
137
1
137
329_478_46_19_48_519_297_-16
(Etapa xx de 29)
Note que a referência a elementos também tem um ícone próprio. Além disso, o nome do elemento é oculto, pois ele será substituído pelo nome do elemento referenciado.
Referência (copie para o Mantis o texto em vermelho):
demo_.html?interacao=137
21
demonstracao
138
1
138
877_524_20_23_579_580_301_-16
(Etapa xx de 29)
Agora é necessário selecionar um esquema compartilhado que contém o elemento o qual deseja-se refereciar. Clique no botão Browse resources.
Referência (copie para o Mantis o texto em vermelho):
demo_.html?interacao=138
22
demonstracao
139
1
139
6_146_745_93_249_261_9_-16
(Etapa xx de 29)
O painel central mostra que o esquema compartilhado Tipos contém apenas uma declaração de elemento que pode ser referenciada: cliente. E o painel da direita indica que o elemento cliente é do tipo Cliente.
Referência (copie para o Mantis o texto em vermelho):
demo_.html?interacao=139
23
demonstracao
140
1
140
796_525_76_28_622_444_201_65
(Etapa xx de 29)
Clique no botão OK.
Referência (copie para o Mantis o texto em vermelho):
demo_.html?interacao=140
24
demonstracao
141
1
141
312_412_647_275_0_469_324_12
(Etapa xx de 29)
Agora o elemento raiz que define a estrutura do dados de entrada da atividade Parse XML é uma referência ao elemento cliente.


NOTA: diferente de quando são usadas referências a tipos, referências a elementos não permitem a alteração do nome do elemento.

Referência (copie para o Mantis o texto em vermelho):
demo_.html?interacao=141
25
demonstracao
142
1
142
558_412_63_21_434_260_147_129
(Etapa xx de 29)
Assim como referências a tipos, a estrutura de elementos referenciados só é exibida na aba que mostra a entrada ou saída da atividade. Para a atividade Parse XML, a aba em questão é a Output. Clique na aba Output.
Referência (copie para o Mantis o texto em vermelho):
demo_.html?interacao=142
26
demonstracao
143
1
143
311_414_649_274_517_477_-16_10
(Etapa xx de 29)
Aqui é mostrada a estrutura do elemento referenciado cliente.
Referência (copie para o Mantis o texto em vermelho):
demo_.html?interacao=143
27
demonstracao
144
1
144
309_416_652_273_0_471_324_12
(Etapa xx de 29)
Referências a elementos também podem constar na estrutura de tipos definidos localmente. Inclusive é possível mesclar a referência a tipos e elementos.


No exemplo ao lado, o tipo local SolicitacaoCompra referencia o tipo ID no elemento idSolicitacao e também faz uma referência ao elemento cliente, ambos declarados no esquema compartilhado Tipos.

Referência (copie para o Mantis o texto em vermelho):
demo_.html?interacao=144
28
demonstracao
145
1
145
558_412_62_20_431_323_151_65
(Etapa xx de 29)
Clique na aba Output.
Referência (copie para o Mantis o texto em vermelho):
demo_.html?interacao=145
29
demonstracao
146
1
146
310_411_650_278_524_490_-16_10
(Etapa xx de 29)
A estrutura completa do tipo local SolicitacaoCompra é mostrada ao lado.
Referência (copie para o Mantis o texto em vermelho):
demo_.html?interacao=146